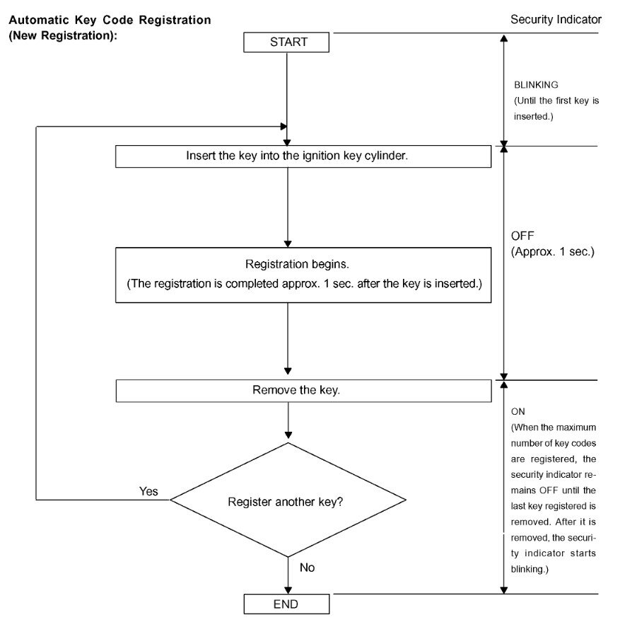
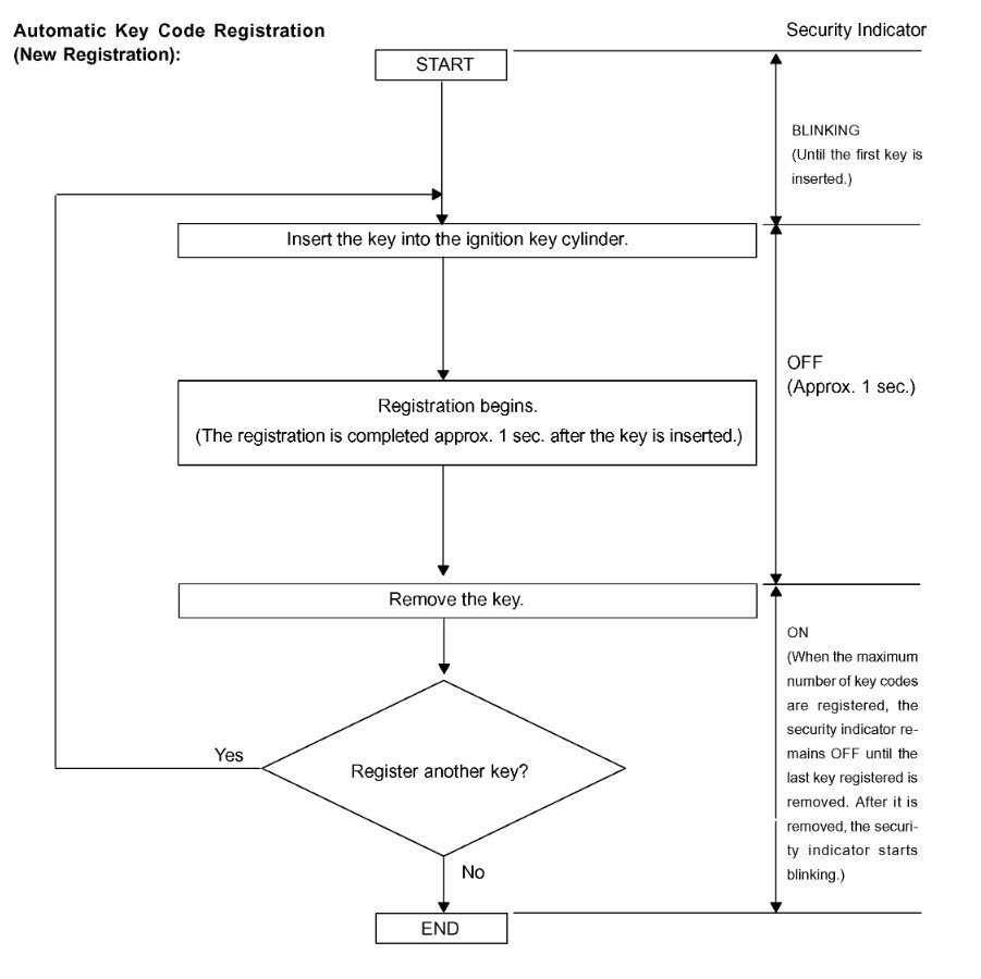
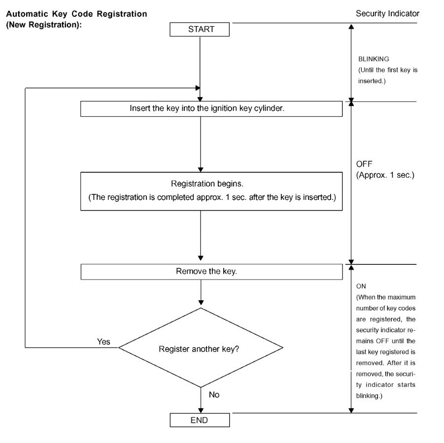
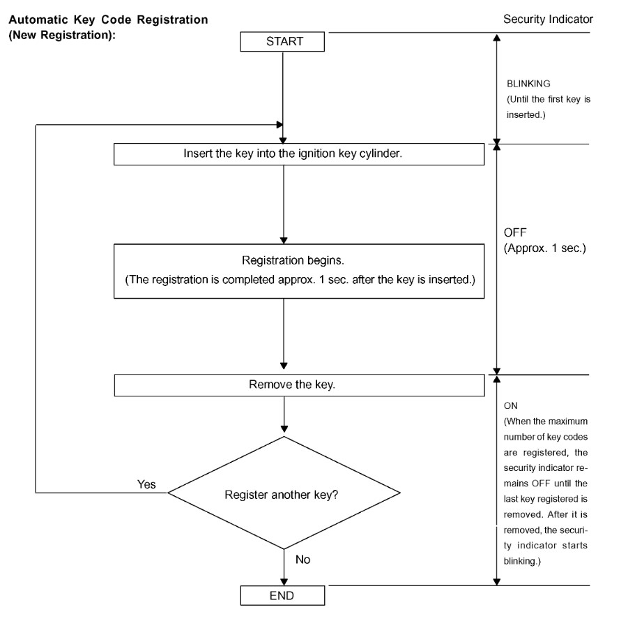
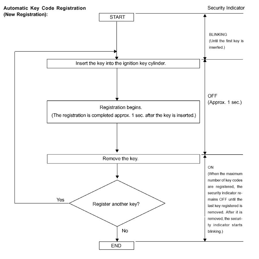
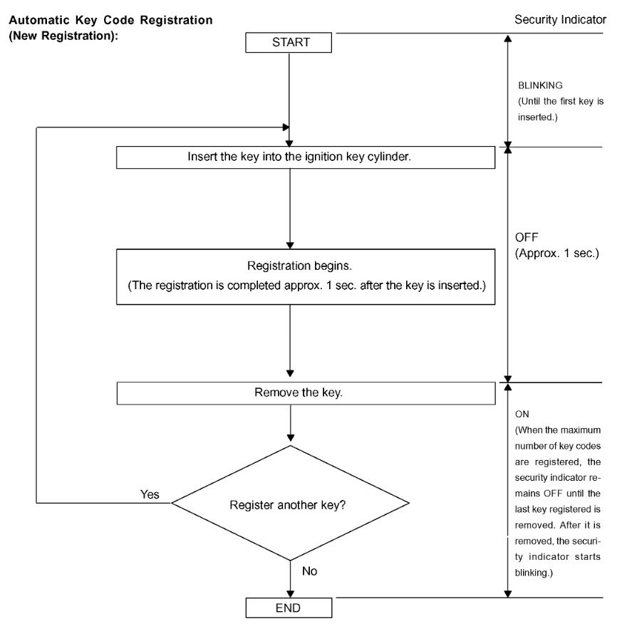
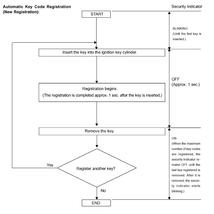
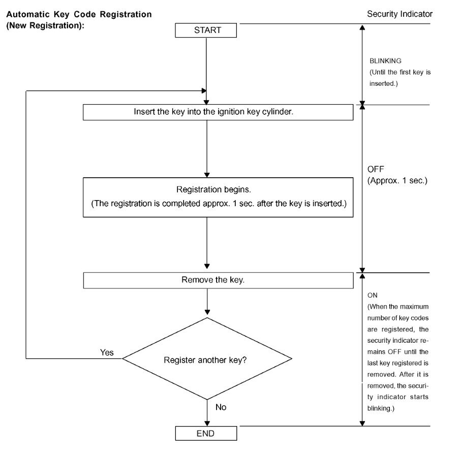
I have managed to program the auto door locking on a new key blank (and had it cut for ignition)
Is there a way to program the chip (or is there actually a chip in that key) so it will disable the immobilizer and start the engine?
My enquiries to Toyota main dealers is they will do it for nearly €200.
Any help or advice would be much appreciated.
Many thanks.
Mike
Thursday, May 25th, 2023 AT 3:19 PM
