Monday, May 24th, 2021 AT 9:48 PM
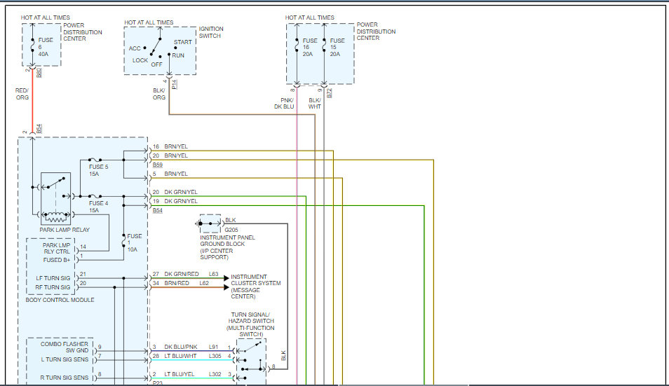
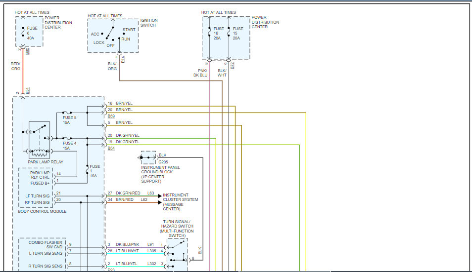
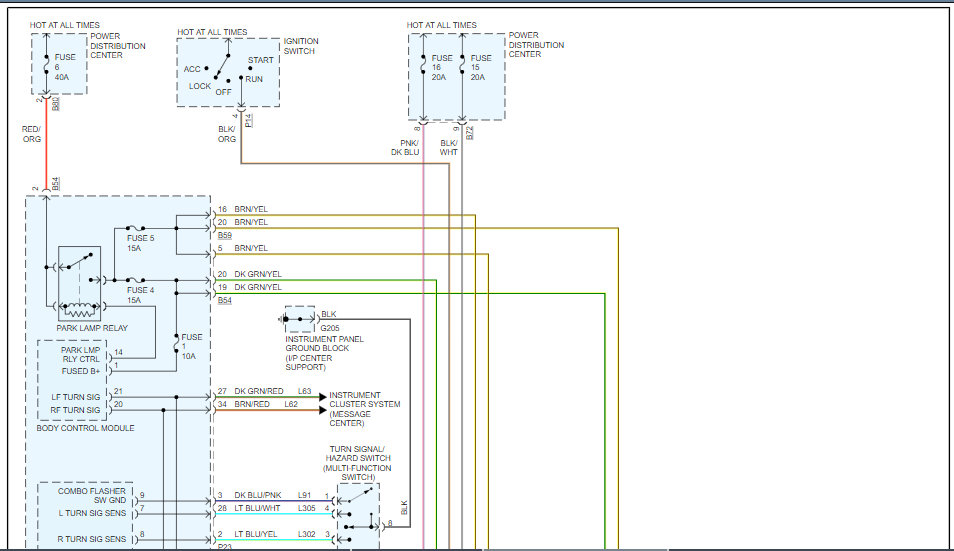
My four tail light bulbs are all supposed to be on when I turn the headlamps on right. Well, the top driver side light bulb is the only one that doesn't turn on until I hit the brakes. I checked all the fuses and they are all fine the bulb is fine but for some reason I can't figure if it's just a simple fix or if it's going to require a brand new connection wire link to that light. If someone can help me out that would be very well appreciated.




