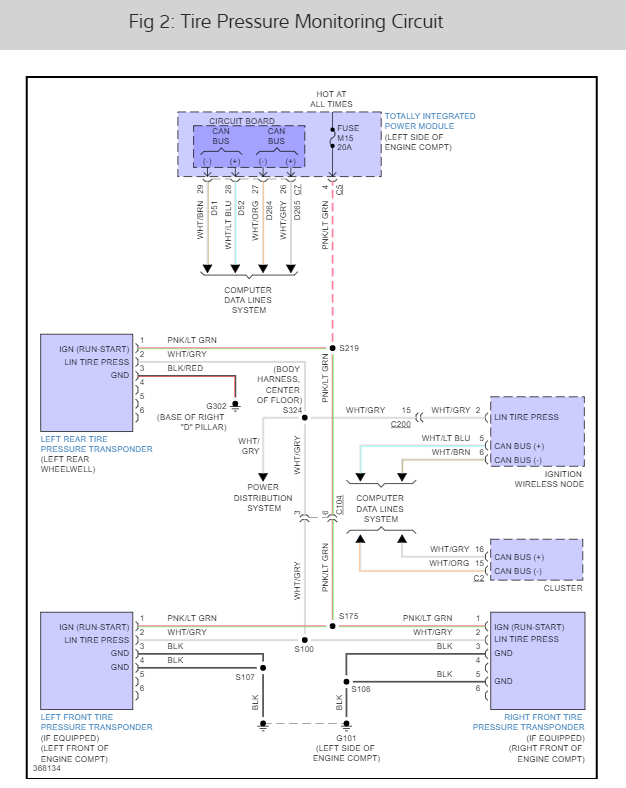
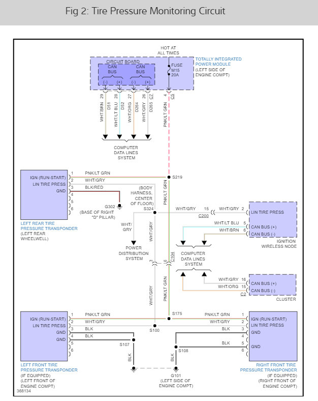
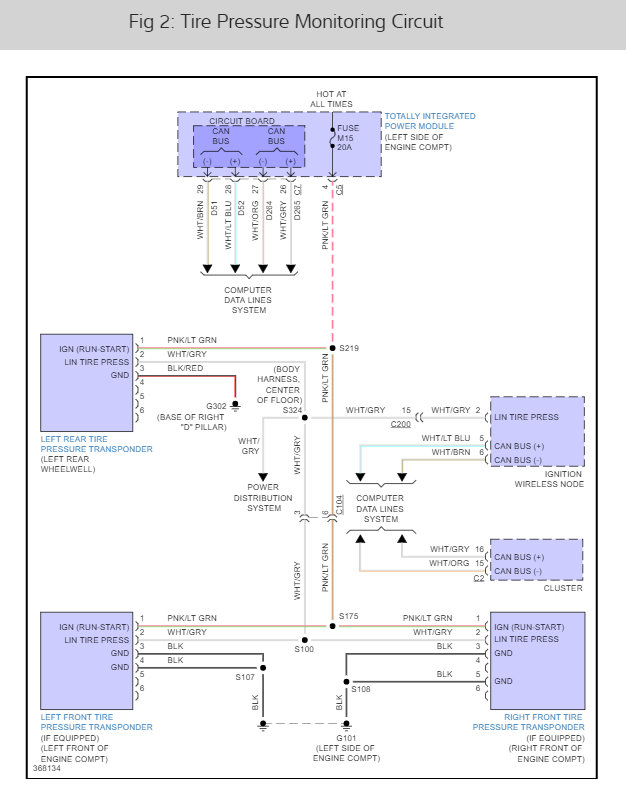
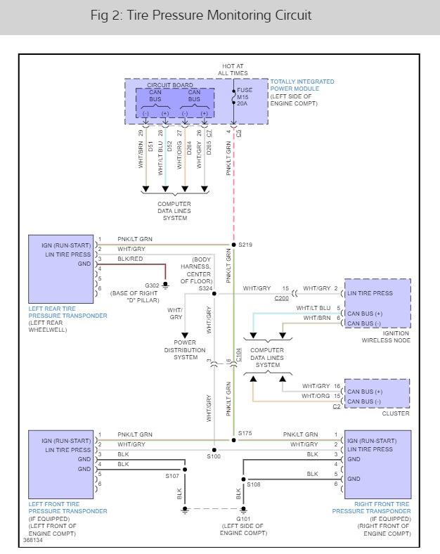
I have a 2010 Town & Country Touring. A few months ago the low tire light would come on with a ding. 1 by 1 each tire would have a "--" (2 dashes) for each tire. After driving a few minutes each tire would have a pressure in order that the numbers went away. I talked to a few mechanics and was told it was probably the sensors since the batteries only last 10 years. I had the sensors replaced with Standard Motor Products sensors. A couple days after that I received the tire light and ding then 1 by 1 each tire pressure became the 2 dashes. "Check TPM System" was in the message center. The pressures came back 1 by 1. I returned to the shop and they said they did not know because the sensors were transmitting. Roughly 8 miles later I received the Check TPM System and ding. I went to another shop who said the sensors were not programmed to the vehicle. 8 miles after leaving that shop, same message. They said to go to the dealership. The dealership said the computer did not what sensor was where. They hardwire programmed the sensors but 8 miles later I received the message again. At another visit they said it was the WIN module which I had replaced 20 months earlier. They replaced it a few days later, but the message returned 3 days after replacement.
If the message pops when the van is started it comes back 8 miles later. It resets itself then comes back, repeatedly.
A person at the dealership said it was because I did not use Mopar TPMS sensors. I explained how it was acting before I replaced the sensors. The same person said it was because I replaced the WIN Module. I explained it was replaced August 2019 so it had been awhile & I purchased it from that dealership.
So, any ideas? Could it be the sensors in the wheel wells?
Any help will be appreciated.
Chris
If the message pops when the van is started it comes back 8 miles later. It resets itself then comes back, repeatedly.
A person at the dealership said it was because I did not use Mopar TPMS sensors. I explained how it was acting before I replaced the sensors. The same person said it was because I replaced the WIN Module. I explained it was replaced August 2019 so it had been awhile & I purchased it from that dealership.
So, any ideas? Could it be the sensors in the wheel wells?
Any help will be appreciated.
Chris
May 18, 2021 at 5:09 AM



