Stuck in park and lights do not work

Tiny
CABISSETT09
  • MEMBER
  • 2006 CHRYSLER PACIFICA
  • 6 CYL
  • AUTOMATIC
  • 120,000 MILES
Headlights don't work and it is stuck in park. It does start and brake lights, turn signals work. There's a clicking sound coming from the fuse box.
Tuesday, June 25th, 2019 AT 10:48 PM

1 Reply

Tiny
JACOBANDNICKOLAS
  • MECHANIC
  • 110,194 POSTS
Welcome to 2CarPros.

It sounds like a couple different problems. You mentioned there is a clicking sound from the fuse box. Is it the fuse box under the hood or in the vehicle? Does it click constantly or only when you turn something on? Did the headlights stop working all at the same time?

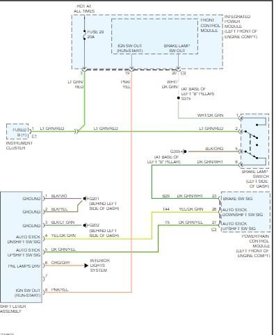
If they all stopped at the same time, I have to question the ground. This vehicle has a integrated power module which provides power individually to each light. Because of that, I am questioning a bad ground. The grounds (although there are two) are located in the same place, the left front of the engine compartment. I attached two pics below. The first one simply shows how the integrated power module (IPM) distributes power to each light. The second pic shows the grounds and wire colors. I need you to find those wires and confirm they are in good condition, where the attach to the body is clean and not corroded, and the connector isn't broken or corroded.

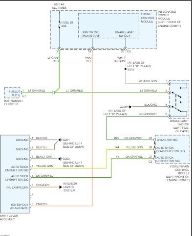
I also attached a pic (Pic 3) for you to see the shift interlock system. I need to know if both problems happened at the same time. Also, are you certain the brake lights are working?

My biggest concern at this point if both failed at the same time is that the IPM has failed. They are known for the pins in the connectors to break or corrode causing low or no voltage to components.

If you could, let me know the answers to the questions I asked. Also, I will need to know if checking for power is something you can do.

Sorry to be so wordy.

Let me know.

Joe
Was this
answer
helpful?
Yes
No
Wednesday, June 26th, 2019 AT 8:07 PM

Please login or register to post a reply.