2000 Isuzu Rodeo Question power windows

Tiny
GREGORIO118
  • MEMBER
  • 2000 ISUZU RODEO
  • 6 CYL
  • 2WD
  • AUTOMATIC
  • 110,000 MILES
The power window control (driverside master control)has problems. Pssgr side(frt/rear) will go up but not down. Drvrside rear goes down but not up. Driverside now stuck down. Other windows individual controls work fine.
?
Monday, August 11th, 2008 AT 9:30 PM

3 Replies

Tiny
2CARPRO JACK
  • MECHANIC
  • 11,533 POSTS
Sounds like a problem with the master switch. All windows go through that switch then out to the individual ones. Need to remove the master switch and use a test light to see if it is powering the down and up sides of the switches for the other windows.
Was this
answer
helpful?
Yes
No
+1
Wednesday, August 13th, 2008 AT 8:06 AM
Tiny
ENGRADEYEMI
  • MEMBER
  • 1 POST
2002 isuzu rodeo, The driver side master window controller control other windows but not responding to the driver side window, not moving up
Was this
answer
helpful?
Yes
No
+3
Sunday, September 22nd, 2019 AT 12:30 PM
Tiny
KASEKENNY
  • MECHANIC
  • 18,907 POSTS
Hi,

Just so I am clear. Your driver window is not moving up from the master switch but all the others do?

If so, more than likely the switch as failed but there is a possibility that the window motor has failed.

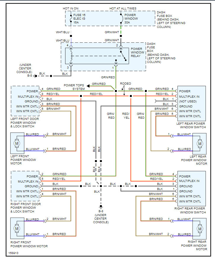
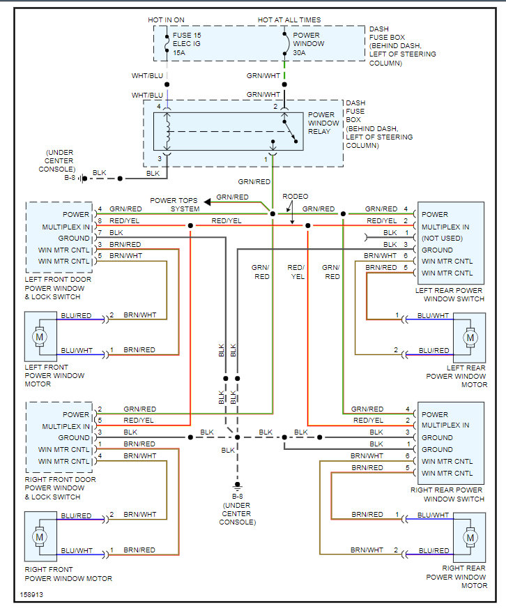
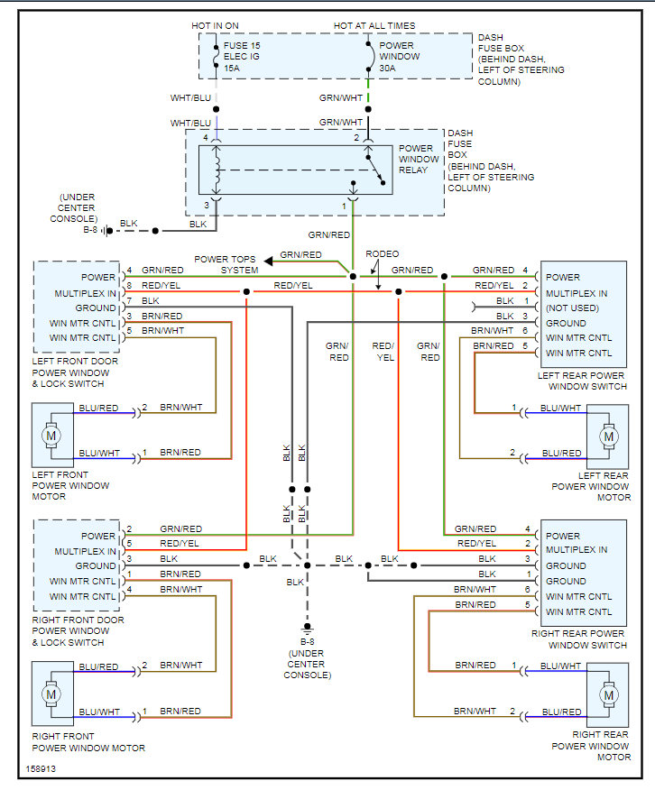
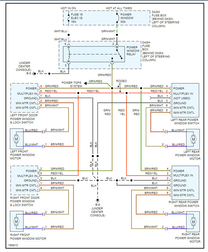
We need to go to the window motor and see if you are getting voltage on either wire in both directions. The way this works is when you press the up button, the voltage is applied to one side of the motor. When you press down, it applies it to the other side. So we need to check both wires in both directions. You should have voltage on both wires in opposite directions.

As you will see the left front window has what is called a multiplex circuit. That is basically what send the voltage to the other windows when it is controlling them. Then you have WIN MTR CNTL going to the window motor. These are the two that you need to check.

If you have voltage then you motor is the issue. If you have incorrect voltage the switch is the issue.

Let me know what you find. Thanks
Was this
answer
helpful?
Yes
No
-1
Sunday, September 22nd, 2019 AT 1:05 PM

Please login or register to post a reply.