Idles but bogs when in gear

Tiny
RICK MORRIS
  • MEMBER
  • 1991 GMC SUBURBAN
  • 5.7L
  • V8
  • 4WD
  • AUTOMATIC
  • 154,000 MILES
I have the SUV listed above 5.7L 350. I drove my truck one day and had zero problems with it. Came out later that day and she didn't want to start. Got her started and she idles fine. But when you put her in drive or reverse and give it some gas, she starts kinda sputtering and bogs down. I've checked plugs, wires, distributor cap and rotor. EGR valve seems to working fine. I can give her gas at idle and it does fine. It's only when in drive or reverse. Any help would be greatly appreciated.
Thursday, August 27th, 2020 AT 6:39 PM

5 Replies

Tiny
JACOBANDNICKOLAS
  • MECHANIC
  • 110,194 POSTS
Hi,

The first thing I need you to do is check for diagnostic trouble codes. This vehicle has an OBD1 system that doesn't require a scan too to retrieve codes. A short jumper wire or even a paper clip will work.

Follow the directions in this link and let me know what codes you find:

https://www.2carpros.com/articles/buick-cadillac-chevy-gmc-oldsmobile-pontiac-gm-1983-1995-obd1-code-definitions-and-retrieval-method

Let me know.

Joe
Was this
answer
helpful?
Yes
No
Thursday, August 27th, 2020 AT 7:56 PM
Tiny
RICK MORRIS
  • MEMBER
  • 3 POSTS
What if I have no check engine light on?
Was this
answer
helpful?
Yes
No
Thursday, August 27th, 2020 AT 8:31 PM
Tiny
JACOBANDNICKOLAS
  • MECHANIC
  • 110,194 POSTS
Hi,

On these older systems, it may or may not be on. I'm suggesting it because it can be a few different things. I don't want to drive you crazy jumping around. It could be a fuel pressure issue, crankshaft position sensor, ignition module and so on.

If there is a code, hopefully it will direct us.

Joe
Was this
answer
helpful?
Yes
No
Thursday, August 27th, 2020 AT 8:42 PM
Tiny
RICK MORRIS
  • MEMBER
  • 3 POSTS
Okay. Pulled code. Got a code 22. Replaced TPS sensor, fuel filter, spark plugs and wires and distributor cap. Still having the same issue.
Injectors are working great. Unplugged each one while running and engine stalled. What in the fudge is up with this thing, lol?
Was this
answer
helpful?
Yes
No
Wednesday, September 9th, 2020 AT 9:32 PM
Tiny
JACOBANDNICKOLAS
  • MECHANIC
  • 110,194 POSTS
Hi,

The code that you retrieved indicates the signal voltage is low. It could be a few different things. I have diagnostics for the code, but they indicate the use of a scan tool which will be hard to find.

Here are the diagnostics. The attached pics correlate with these directions.

____________________________________

1991 Chevy Truck Suburban 1/2 Ton 4WD V8-350 5.7L
With 4L80 Automatic Transmission
Vehicle ALL Diagnostic Trouble Codes ( DTC ) Testing and Inspection Manufacturer Code Charts DTC 22 Power-train Controls - ECM/PCM With 4L80 Automatic Transmission
WITH 4L80 AUTOMATIC TRANSMISSION
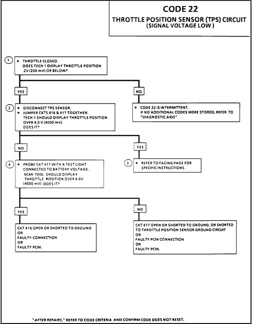
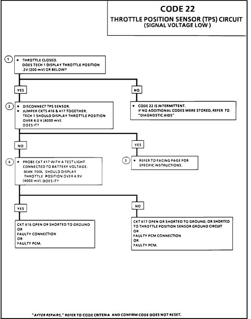
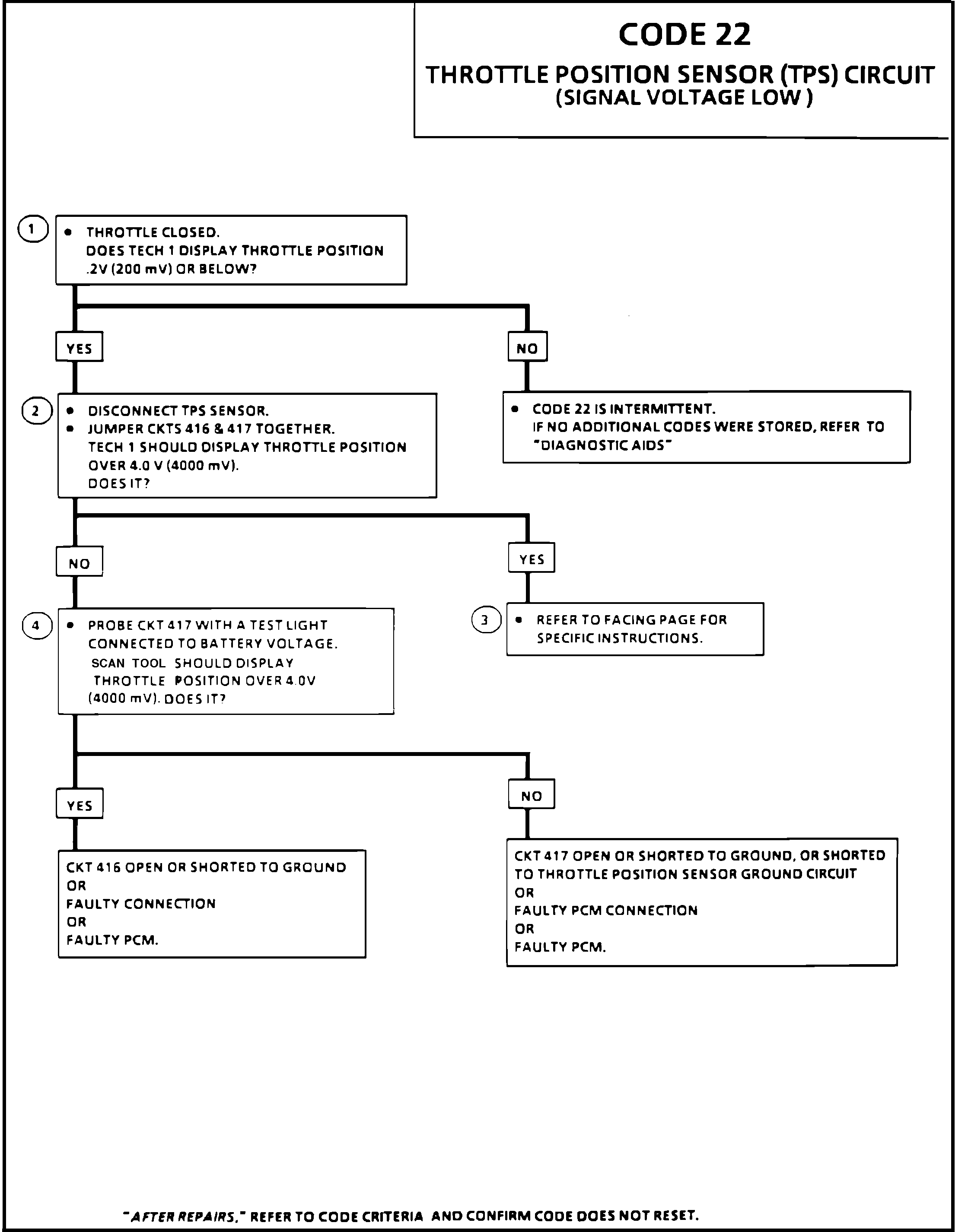
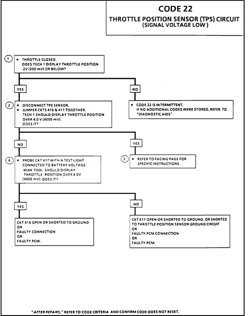
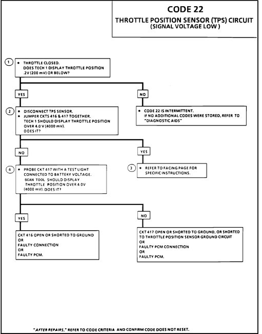
Code 22 Throttle Position Sensor Circuit

See pic 1

Wiring Diagram For Code 22 Throttle Position Sensor Circuit

See pic 2

CODE 22 - THROTTLE POSITION SENSOR (TPS) CIRCUIT

CIRCUIT DESCRIPTION:

The Throttle Position Sensor (TPS) provides a voltage signal that changes relative to the throttle blade. Signal voltage will vary from about.5 at idle to about 5 volts at wide open throttle.

The TPS signal is one of the most important inputs used by the PCM for fuel control and for most of the PCM control outputs.

TEST DESCRIPTION: Step numbers refer to step numbers on diagnostic chart.

1. Code 22 will set if:

Engine running
TPS signal voltage is less than about.2 volt for 1 second.

2. Simulates Code 21: (high voltage) If the PCM recognizes the high signal voltage the PCM and wiring are OK.

3. Replace TPS.

4. This simulates a high signal voltage to check for an open in CKT 417.

DIAGNOSTIC AIDS:

A "Scan" tool reads throttle position in volts. Should read about.45 volts 1.25 volts with throttle closed and ignition on or at idle. Voltage should increase at a steady rate as throttle is moved toward WOT.

An open or short to ground in CKTs 416 or 417 will result in a Code 22.

See DIAGNOSIS BY SYMPTOM - NO TROUBLE CODES STORED.

"Scan" TPS while depressing accelerator pedal with engine stopped and ignition "ON". Display should vary from below 1.25 volts (1250 mv) when throttle was closed, to over 4.5 volts (4500 mv) when throttle is held at wide open throttle position.

________________________________________

If you have a scan tool for this vehicle, use it. If not, the next thing I would suggest is to confirm a 5 volt reference to the grey wire at the TPS and then check for continuity at the black wire at the TPS. See pic 2

Make sure the connections at the PCM are clean, tight, and not corroded.

Let me know.
Joe
Was this
answer
helpful?
Yes
No
Thursday, September 10th, 2020 AT 6:39 PM

Please login or register to post a reply.