HOME
ASK A QUESTION
REPAIR GUIDES
BECOME A MEMBER
LOG IN
Login with Facebook
OR
Remember me
NOT A MEMBER?
FORGOT PASSWORD?
CONTACT US
PRIVACY POLICY
TERMS AND CONDITIONS
☰
Home
Oldsmobile
Aurora
General
Please provide a pinout of the DLC?
RANDOM USER
MEMBER
1999 OLDSMOBILE AURORA
4.0L
V8
2WD
AUTOMATIC
215,000 MILES
Could you please provide a pinout of the DLC on the car listed above?
Monday, March 27th, 2023 AT 3:50 PM
1 Reply
KEN L
MASTER CERTIFIED MECHANIC
55,168 POSTS
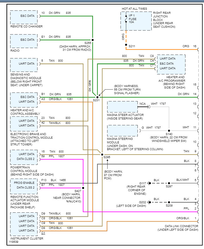
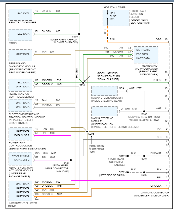
Here are the wiring diagrams for the ALDL data link connector and I have included a guide to help you test the connection.
https://www.2carpros.com/articles/how-to-check-wiring
Check out the images (below). Please let us know what happens.
Image (Click to make bigger)
Was this
answer
helpful?
Yes
No
Monday, March 27th, 2023 AT 4:15 PM
Please
login
or
register
to post a reply.
Related General Content
GUIDE
Inquire Here
Ask a Car Question. It's Free!
Car Maintenance and Service Procedures
Ten Questions to Ask a Repair Shop
Avoiding Car Repair Fraud