Wednesday, February 22nd, 2023 AT 7:12 PM
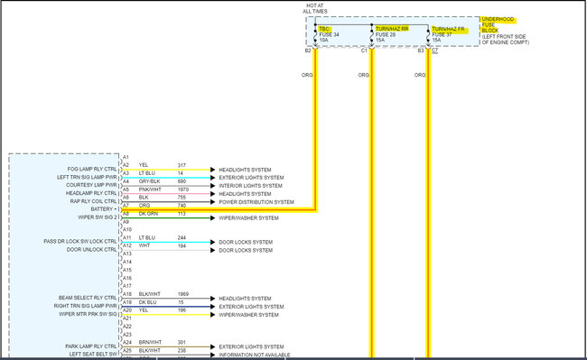
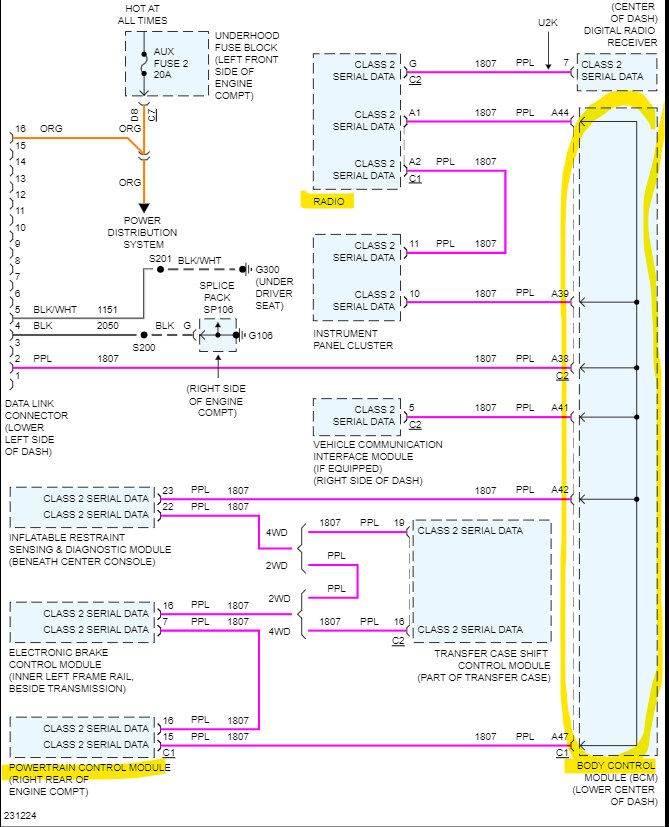
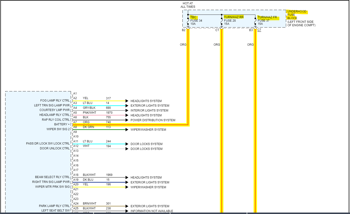
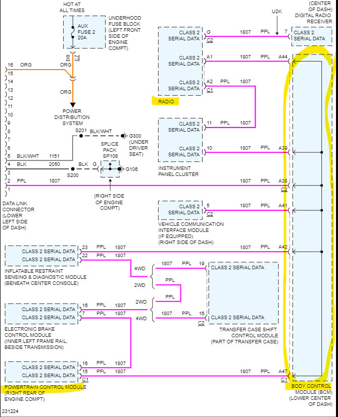
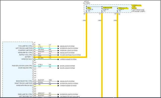
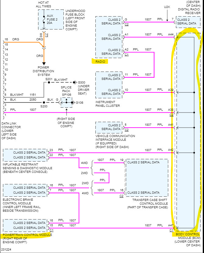
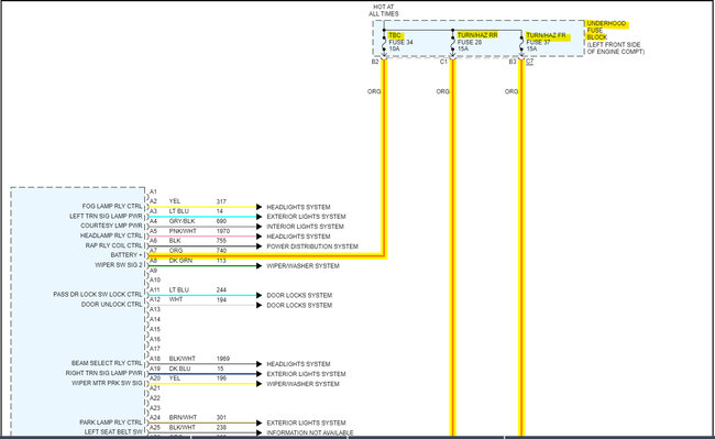
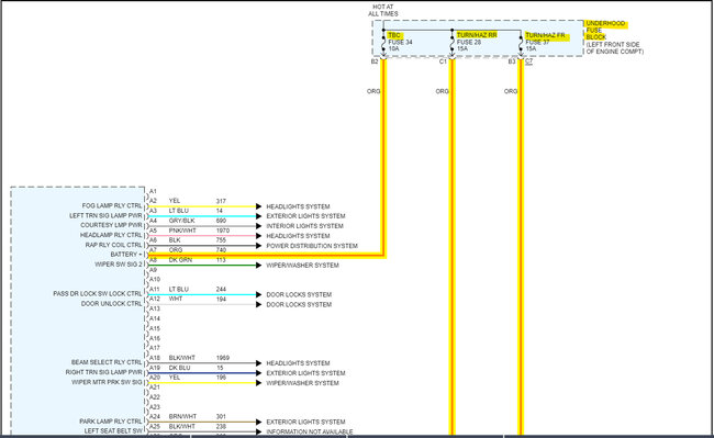
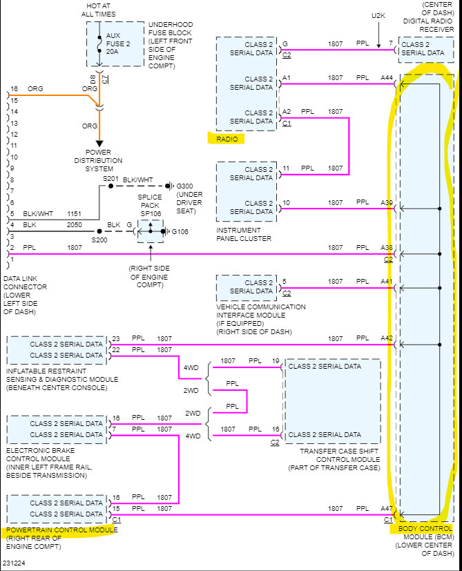
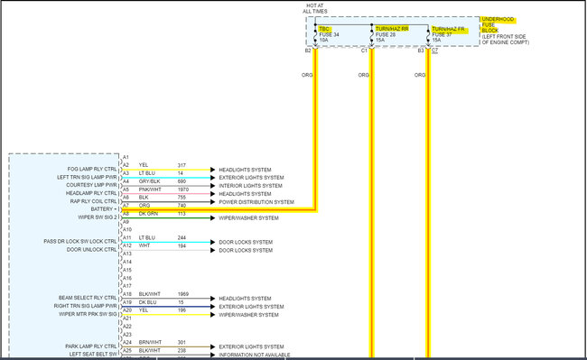
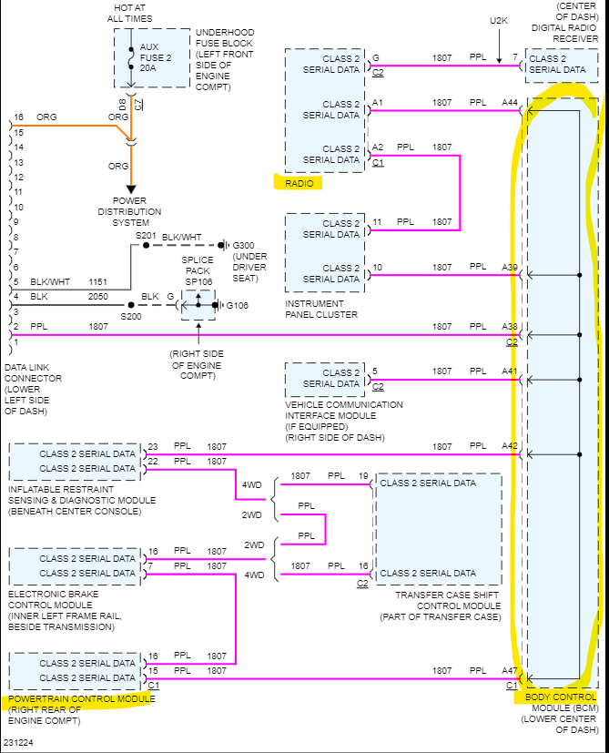
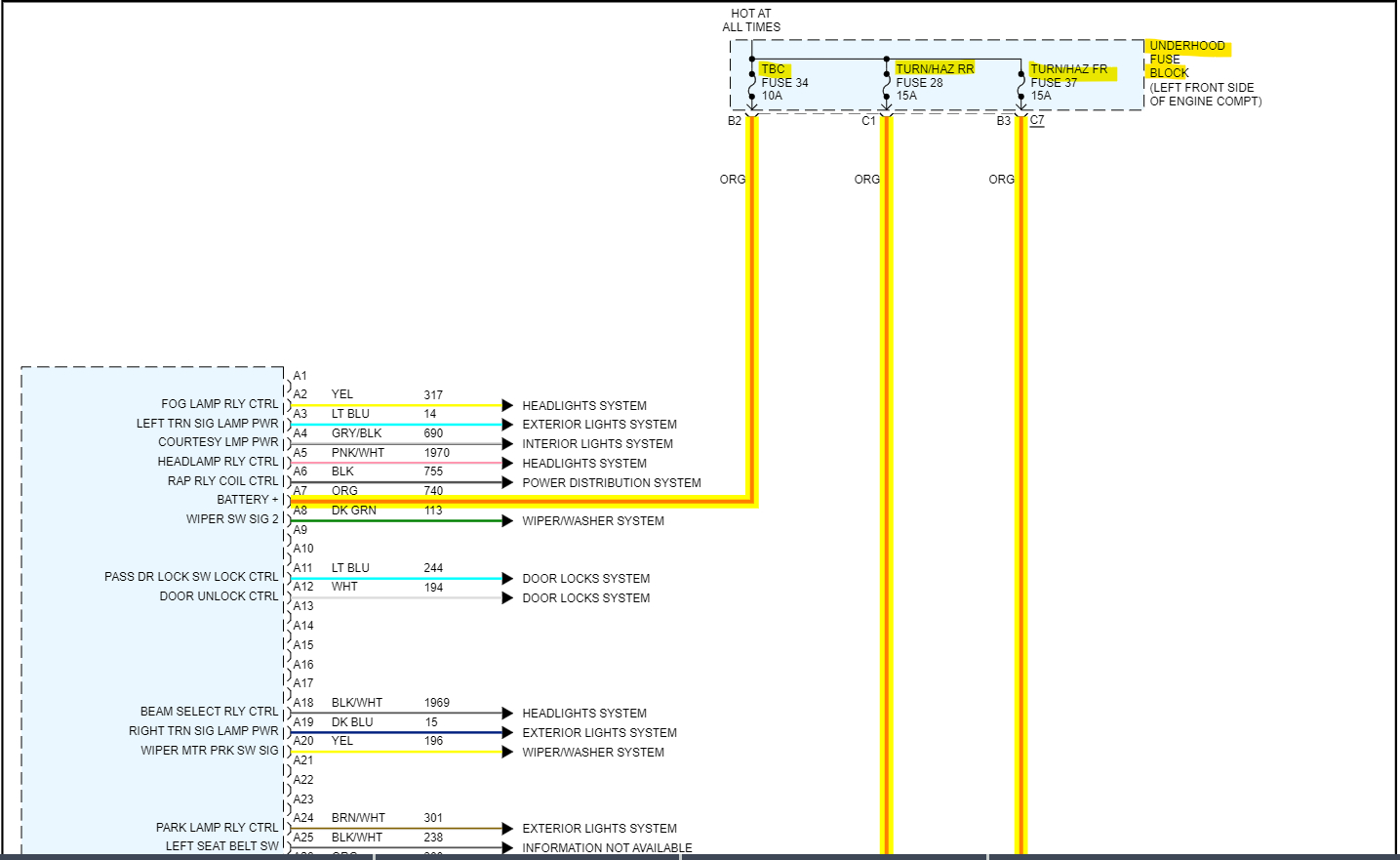
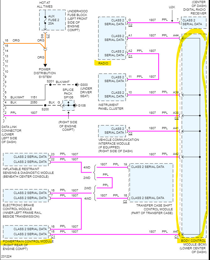
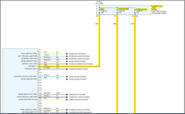
Took it to two dealerships they said replace the BCM. Everything works except I can't get the headlights to work during the daytime. Refilled the A/C, but it’s blowing hot air, and now the radio is not working. I changed the relay, the ambient light sensor, checked the fuses which were all good. I sent it off to G7 computers and the said it was checksum error but before I sent it off, I noticed a burnt mark on the board. I got it back with the same burnt mark and it seems like the circuit is not connected. I’ve added a photo.


