A/C compressor clutch not engaging

2006 NISSAN TITAN
180,000 MILES • 5.6L • V8 • 2WD • AUTOMATIC
Avatar
JEREMY75402
  • MEMBER
  • 2 POSTS
When turning on A/C the compressor will not engage. Checked Freon level checked all fuses. Any other suggestions?
Aug 18, 2019 at 1:29 PM
Repair Safety Notice: This information is for general instructional purposes only. Vehicle repair can be dangerous. Verify all information, follow manufacturer service procedures, use proper tools and safety equipment, and consult a qualified repair shop when needed.
Advertisement
Avatar
JACOBANDNICKOLAS
  • CAR REPAIR CONTRIBUTOR
  • 110,190 POSTS
Welcome to 2CarPros.

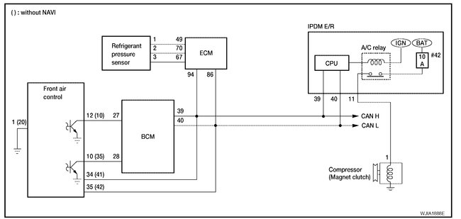
Can you tell me what the static pressure is? Also, under the hood is the power distribution box. These have been known to have problems. The A/C compressor relay is located there. Remove it, inspect the connections, and switch it with a relay with the same part number to see if that makes a difference.

In case you need it, here is a link that explains how to test a relay:

https://www.2carpros.com/articles/how-to-check-an-electrical-relay-and-wiring-control-circuit

I attached a portion of the wiring schematic for you to see what I am referring to. If this doesn't help, I will need to know if this has automatic or manual climate control.

Let me know.

Take care,
Joe
Aug 18, 2019 at 8:29 PM
Advertisement
Avatar
JEREMY75402
  • MEMBER
  • 2 POSTS
I'm not sure static pressure is. I have replaced all relays in the fuse box underneath hood. I have also replaced the controller.
Aug 19, 2019 at 9:09 AM
Avatar
JACOBANDNICKOLAS
  • CAR REPAIR CONTRIBUTOR
  • 110,190 POSTS
Welcome back:

Static pressure is the pressure in the system when it is off and hasn't been run for awhile. Both sides will be the same or extremely close. If you have gauges, let me know what it is. Also, if pressure is where it should be, then I am going to ask you to check the wire that runs to the compressor clutch to see if it gets power when you turn on the AC. The clutch could be bad, too. Another way to check the compressor clutch is to simply apply 12v to it. When you do that, it should click.

I have flow charts related to clutch not engaging and how to check the circuit. I am going to provide them. You're listed as a mechanic, so you should be fine with these.

Note: There are directions for both Manual AC and Automatic AC.

_____________________

I'm starting with the manual. The attached pictures basically the directions.

2006 Nissan-Datsun Truck Titan 2WD V8-5.6L (VK56DE)
Manual Air Conditioner
Vehicle Heating and Air Conditioning Compressor Clutch Testing and Inspection Component Tests and General Diagnostics Manual Air Conditioner
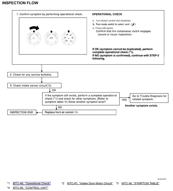
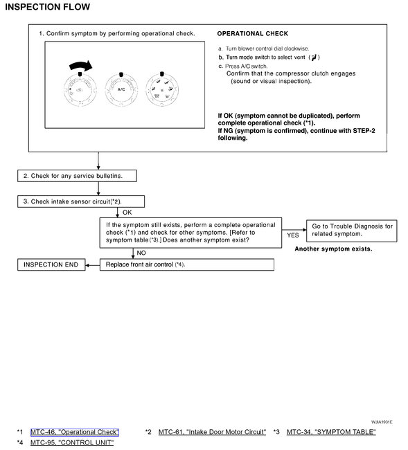
MANUAL AIR CONDITIONER
Magnet Clutch Circuit

SYMPTOM: Magnet clutch does not engage.

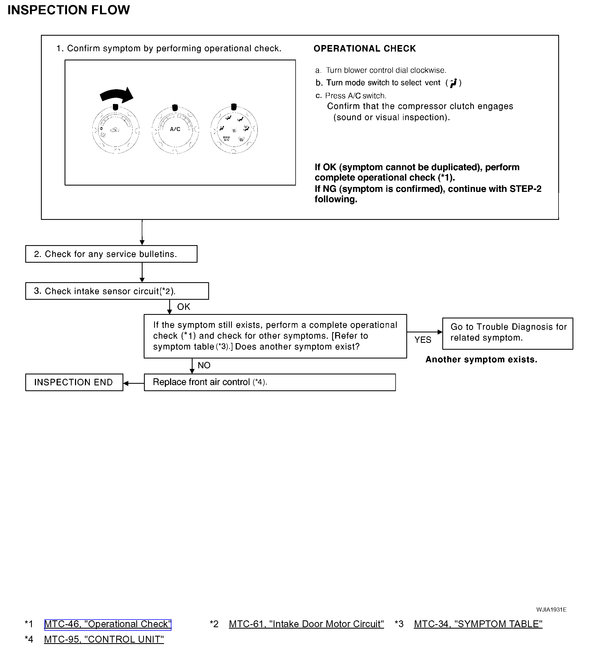
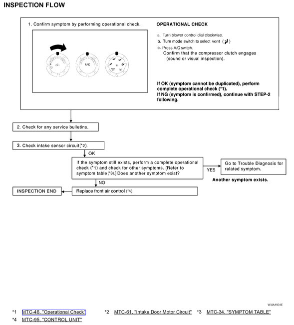
Inspection Flow
pic 1


INSPECTION FLOW

SYSTEM DESCRIPTION
The front air control controls compressor operation based on ambient and intake temperature and a signal from ECM.

Low Temperature Protection Control
The front air control will turn the compressor ON or OFF as determined by a signal detected by the intake sensor.

When intake air temperature is higher than the preset value, the compressor turns ON. The compressor turns OFF when intake air temperature is lower than the preset value.

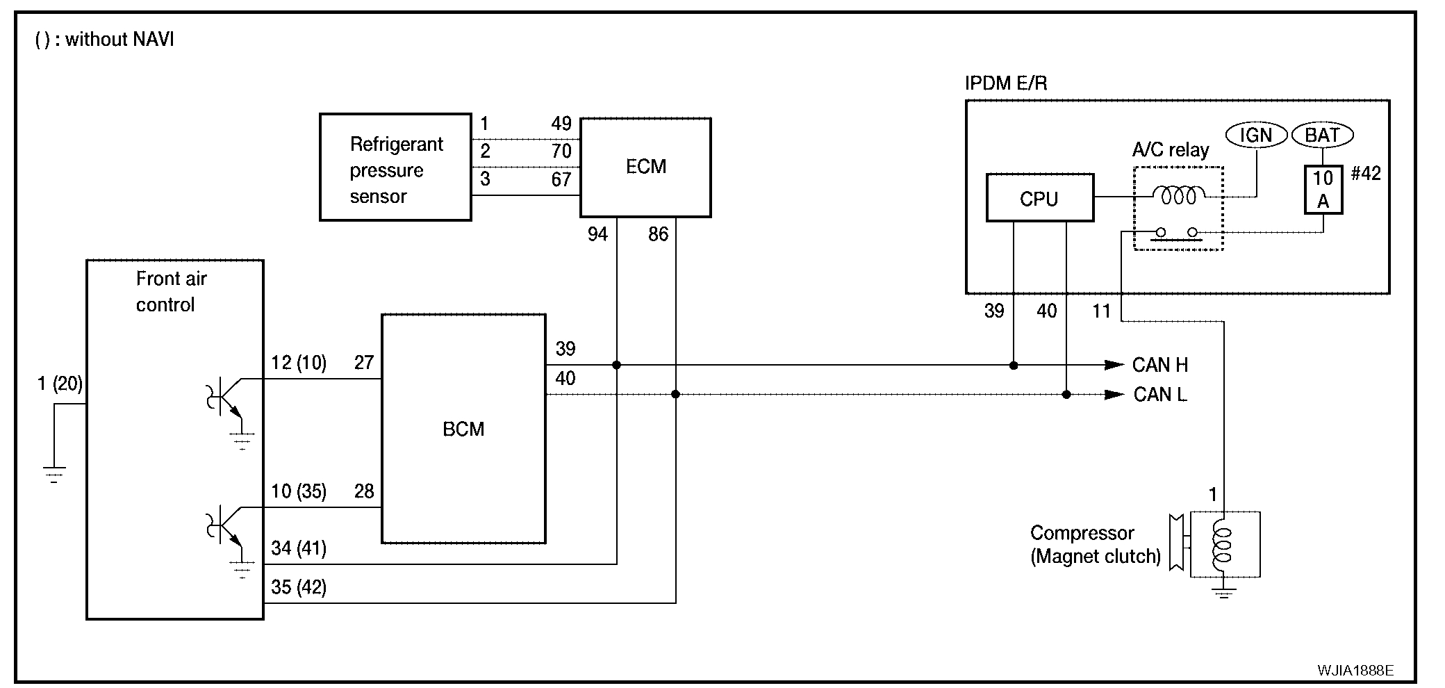
Diagnostic Procedure For Magnet Clutch

Pic 2

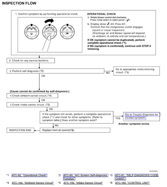
Diagnostic Procedure For Magnet Clutch (Steps 1 - 2)

pic 3


Diagnostic Procedure For Magnet Clutch (Steps 3 - 6)

pic 4

Diagnostic Procedure For Magnet Clutch (Steps 7 - 9)

pic 5

Diagnostic Procedure For Magnet Clutch (Steps 10 - 12)

pic 6


DIAGNOSTIC PROCEDURE FOR MAGNET CLUTCH

SYMPTOM: Magnet clutch does not engage when A/C switch is ON.

________________________________________

Here are the directions for automatic AC.

2006 Nissan-Datsun Truck Titan 2WD V8-5.6L (VK56DE)
Automatic Air Conditioner
Vehicle Heating and Air Conditioning Compressor Clutch Testing and Inspection Component Tests and General Diagnostics Automatic Air Conditioner
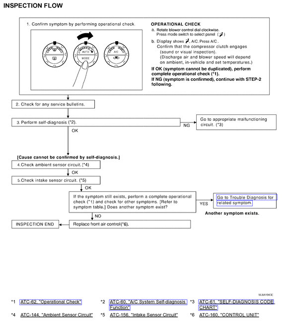
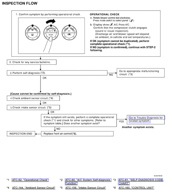
AUTOMATIC AIR CONDITIONER
Magnet Clutch Circuit

SYMPTOM: Magnet clutch does not engage.

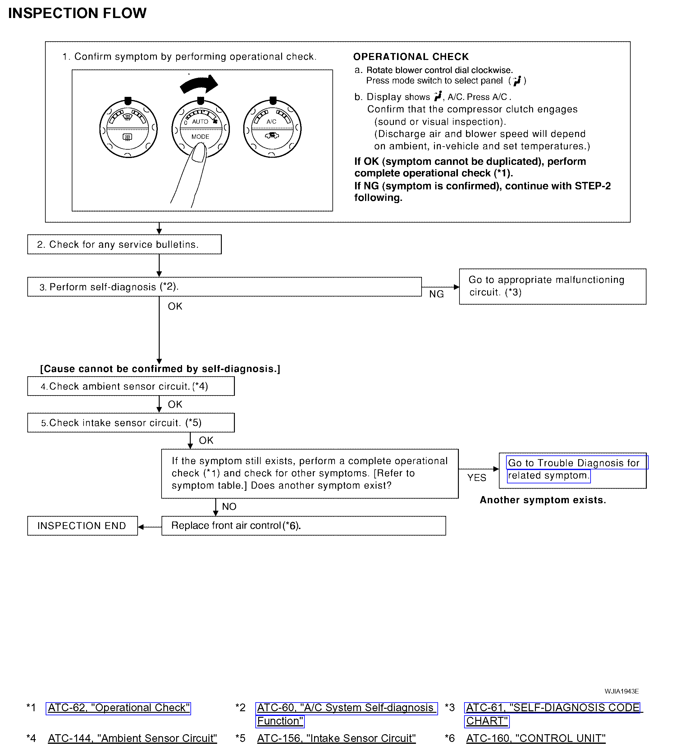
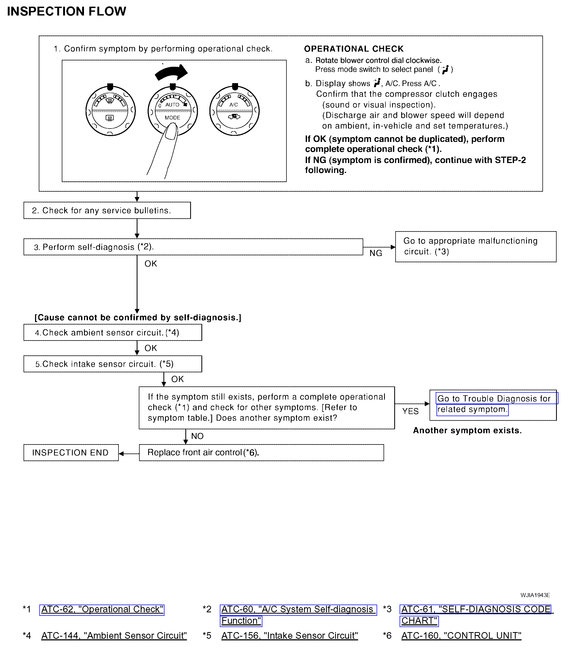
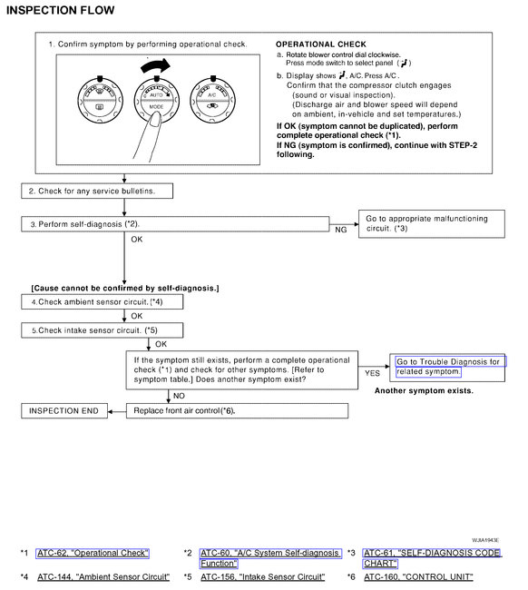
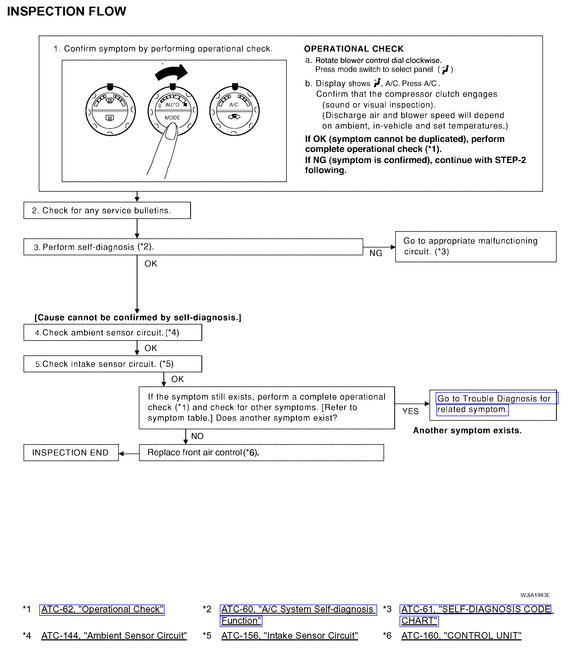
Inspection Flow

pic 7


INSPECTION FLOW

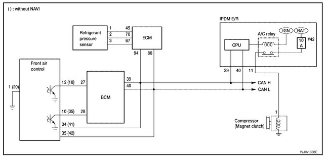
SYSTEM DESCRIPTION
The front air control controls compressor operation based on ambient and intake temperature and a signal from ECM.


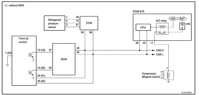
pic 8

Low Temperature Protection Control
The front air control will turn the compressor ON or OFF as determined by a signal detected by the intake sensor and the ambient sensor.

When intake air temperature is higher than the preset value, the compressor turns ON. The compressor turns OFF when intake air temperature is lower than the preset value. That preset value is dependent on the ambient temperature, refer to the table.


pic 9

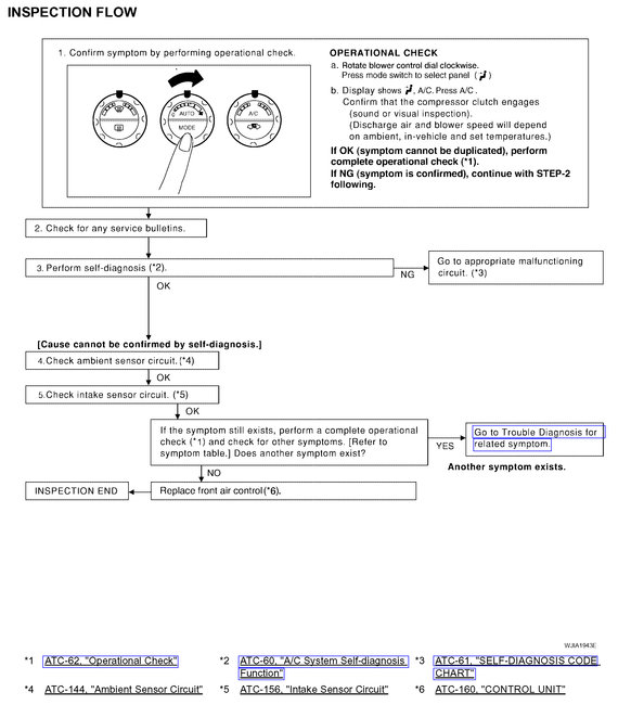
Diagnostic Procedure For Magnet Clutch (Steps 1 - 2)

pic 10

Diagnostic Procedure For Magnet Clutch (Steps 3 - 6)

pic 11


Diagnostic Procedure For Magnet Clutch (Steps 7 - 9)

pic 12

Diagnostic Procedure For Magnet Clutch (Steps 10 - 12)

pic 13

Diagnostic Procedure For Magnet Clutch (Steps 13 - 17)

pic 14


Diagnostic Procedure For Magnet Clutch (Steps 18 -20)

pic 15

Diagnostic Procedure For Magnet Clutch (Steps 21 - 23)

pic 16

Diagnostic Procedure For Magnet Clutch (Steps 24 - 25)

pic 17


DIAGNOSTIC PROCEDURE FOR MAGNET CLUTCH

SYMPTOM: Magnet clutch does not engage when A/C switch is ON.

________________________________________

Let me know if this helps or if you have other questions.

Take care,
Joe
Aug 19, 2019 at 7:27 PM