A/C Compressor relay location

2009 DODGE CARAVAN
111,800 MILES • 3.3L • 6 CYL • 2WD • AUTOMATIC
Avatar
MATTHEW LEESER
  • MEMBER
  • 3 POSTS
Hello, I am having a problem with my AC system. My compressor is not engaging. I think the refrigerant level is low. I wanted to see if I could turn the compressor on by bridiging a wire.on the fuse panel.

The owners manual is not clear. Would you tell me the location of the AC compressor relay in thr fuse block? And what ports to insert the wire to turn it on?
May 5, 2018 at 1:57 PM
Advertisement
Avatar
ASEMASTER6371
  • CERTIFIED EXPERT
  • 52,796 POSTS
Good afternoon.

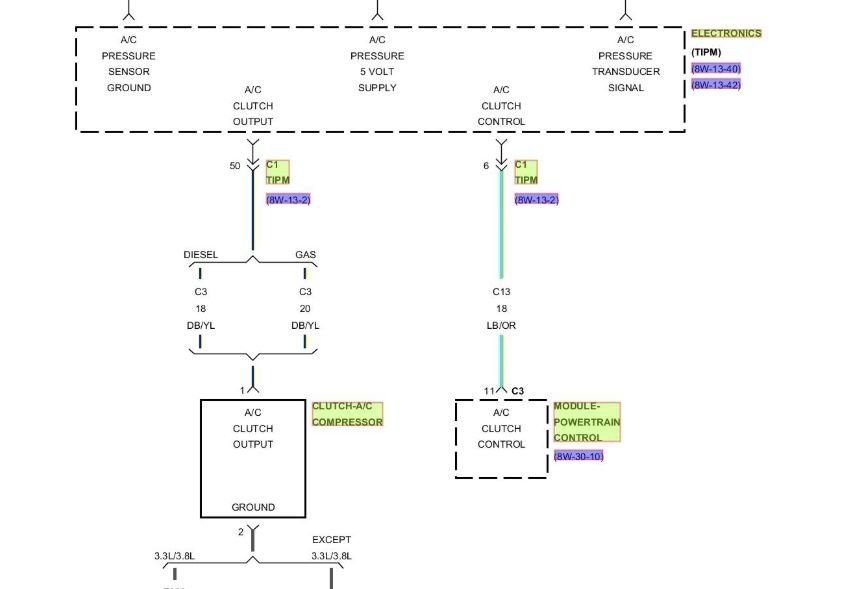
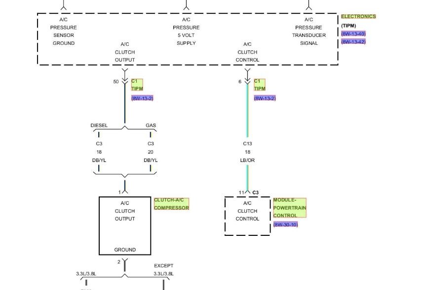
There is no compressor relay it is controlled by the TIPM here is a wiring diagram to help you see how the system works. Check out the diagrams (Below) so you can see how the system works. Please let us know what you find.
May 5, 2018 at 2:37 PM
Avatar
MATTHEW LEESER
  • MEMBER
  • 3 POSTS
Yes it is a 2009 Dodge Grand Caravan 3.3L SE. I have attached a picture of the owners manual. The VIN number is 2D8HN44E29R650812 if this helps.
May 5, 2018 at 3:08 PM
Advertisement
Avatar
ASEMASTER6371
  • CERTIFIED EXPERT
  • 52,796 POSTS
Okay, it is under Town and Country.

There is no relay, the PCM controls the operation of the clutch.

Roy

Chrysler 2008 to 2009 mini vans, the power-train control module controls the compressor clutch electrical circuit.
May 5, 2018 at 3:14 PM
Avatar
MATTHEW LEESER
  • MEMBER
  • 3 POSTS
Hello Roy. My understanding is the PCM is sends a signal to TIPM to activate the AC compressor clutch. Which relay in the TIPM would control the clutch?
May 5, 2018 at 3:37 PM
Avatar
ASEMASTER6371
  • CERTIFIED EXPERT
  • 52,796 POSTS
Okay, there is no relay for the compressor clutch, it is solid state. The PCM sends a signal to the TIPM and then off to the compressor. It is based on the input from the pressure sensors and the TIPM look at the wiring diagrams above to see for yourself! The system has pressure switches to prevent the compressor from being damaged by running low on charge...

Diagram attached.

Roy
May 5, 2018 at 3:44 PM
Avatar
BRANDON SMITH
  • MEMBER
  • 1 POST
I have a 2016 grand caravan act, the actual worked great, then one day it blew out frost then no longer worked . heater still works great but no AC. Any ideas?
Jul 14, 2019 at 10:44 PM
Avatar
ASEMASTER6371
  • CERTIFIED EXPERT
  • 52,796 POSTS
We would be happy to help you.

Please start a new question and we will be glad to help you with this issue.

Roy
Jul 15, 2019 at 12:29 AM
Avatar
MCHENDRIX19
  • MEMBER
  • 2 POSTS
Need help can’t find schematic to locate relay for ac clutch compressor it blowing but not ingaging the compressor 2011 Dodge Grand Caravan mainstream 3.6
Aug 31, 2019 at 1:39 PM
Avatar
ASEMASTER6371
  • CERTIFIED EXPERT
  • 52,796 POSTS
You need to start a new question from the beginning.

Then we will be glad to help you with your issue.

Roy
Aug 31, 2019 at 1:43 PM
Avatar
HECTORSR3083
  • MEMBER
  • 5 POSTS
I did a bypass on mine. But kept thinking it was a power problem. unfortunately, it wasn’t it’s a ground problem because although you send power to the compressor you need the high fan side to also activate otherwise
the hose will rupture from the pressure.
Apr 9, 2020 at 10:56 AM
Avatar
ASEMASTER6371
  • CERTIFIED EXPERT
  • 52,796 POSTS
Why did you bypass it?

What was the original issue?

Roy
Apr 9, 2020 at 11:04 AM
Avatar
HECTORSR3083
  • MEMBER
  • 5 POSTS
Old compressor gave out it got locked replaced everything front to back new expansion valves new evaporators new pressure switch new compressor.
Apr 9, 2020 at 11:08 AM
Avatar
ASEMASTER6371
  • CERTIFIED EXPERT
  • 52,796 POSTS
Okay, got it but why did you bypass the compressor control? Did it function prior to the failure?

Roy
Apr 9, 2020 at 11:11 AM
Avatar
HECTORSR3083
  • MEMBER
  • 5 POSTS
Yes, everything functioned but once everything was replaced it never turned on. at first I sent power to it but ruptured the hose because the high fan side was not turning on.
Apr 9, 2020 at 11:13 AM
Avatar
ASEMASTER6371
  • CERTIFIED EXPERT
  • 52,796 POSTS
Okay, what is your VIN number? Let me get a diagram for you.

The high pressure switch should have prevented that from happening.

Roy
Apr 9, 2020 at 11:15 AM
Avatar
HECTORSR3083
  • MEMBER
  • 5 POSTS
I even replaced the control switch inside and the entire fuse box under the hood, nothing.
Apr 9, 2020 at 11:15 AM
Avatar
ASEMASTER6371
  • CERTIFIED EXPERT
  • 52,796 POSTS
Okay, get me your VIN and I will get a diagram for you and see if we can find the issue.

Roy
Apr 9, 2020 at 11:18 AM
Avatar
HECTORSR3083
  • MEMBER
  • 5 POSTS
K
Apr 9, 2020 at 11:21 AM
Avatar
ASEMASTER6371
  • CERTIFIED EXPERT
  • 52,796 POSTS
Cannot read the VIN in the background. The flash covers it over.

Roy
Apr 9, 2020 at 11:28 AM
Avatar
CHASCHL
  • MEMBER
  • 4 POSTS
Just two days ago with no warning, our 2000 Dodge Caravan Sport (base model - no extras) started running sluggish when I depressed the accelerator. I let of a little and it would go, but not if I punched it again. Being hot or cold didn't seem to matter, either. Last time I had the van repaired our mechanic told us we should replace the spark plug wires. I reasoned that changing the spark plugs and wires couldn't make things worse so I gave it a shot. When I finished, the van would turn over, but it would not start. Hanes is helpful, but it bounces from chapter to chapter and is hard to follow if you lack confidence in fixing your own vehicle. I did not use the busing rings that come with te plugs because there were no instructions to do so on the box the spark plugs came in, nor in the Hanes manual. I thought this might have damaged something since I tried to start it for 10 minutes before giving up. I later put the rings on, but the symptoms did not change.

I moved on to the more challenging problems based on the Hanes manual troubleshooting guide under "Engine turns over but won't stay on" and the next thing I started to replace is the fuel pump and filter. However, now when I turn the ignition to on without engaging the starter loud clicking noise comes from the relay box. When I tried to find out which one it was I narrowed it down to three relays including "A/C Clutch Relay", "Auto Shutdown Relay", and "Fuel Pump Relay". The clicking was so severe I couldn't tell if one or all of these were going haywire. Since all of the relays are the same I tried unsuccessfully to fix the problem by swapping some of the relays.

Now, my van is on jack stands waiting for me to take down the fuel tank (after I empty it) and replace the filter and pump.

Am I on the right track or am I chasing a shadow?
Jul 27, 2020 at 1:15 PM (Merged)
Avatar
CARADIODOC
  • CERTIFIED EXPERT
  • 34,308 POSTS
Once the fuel pump is running on a Chrysler product, it is extremely rare for them to cause a problem while driving. By just throwing more and more parts at it, you're adding more variables and potential problems. This will make it very hard to diagnose the original problem.

It is almost unheard of to fix a running problem on a Chrysler product by replacing the fuel filter. It is more likely you'll find a plugged pickup screen in the tank, but the symptom will be the engine dies when the largest volume of fuel is being pumped, which is during coasting at highway speeds. Less fuel is moved during acceleration so it's easier to maintain the necessary pressure.

The "rings" for the spark plugs are gaskets. Although unlikely, pull a spark plug back out and check the gap. Without the gasket in place, the plug could have been screwed in too far, and the piston might have hit the electrode closing the gap. Since the no-start problem first occurred after replacing the plugs, wouldn't it make sense to put the old plugs back in? At the very least, physically compare a new plug to an old one.

As for sluggish running, my first guess would be a MAP sensor, particularly since throttle position had an effect on the symptom. Now that it doesn't start at all, I would suspect a defective camshaft position sensor or crankshaft position sensor. Normally, either of these sensors will set a diagnostic fault code and turn on the "Check Engine" light. Retrieving the fault code will tell you which sensor is causing the problem. It is possible for the MAP sensor to report incorrect values that result in poor performance, but as long as the incorrect values fall within the acceptable range, a fault code will not be set in memory. Eventually, the sensor will fail completely; then a fault code will be set, and the Check Engine light will turn on.

caradiodoc
Jul 27, 2020 at 1:15 PM (Merged)
Avatar
PETER FABULIAN
  • MEMBER
  • 6 POSTS
AC needs to be charged almost every summer. Still no AC when I started the AC, and there was no activity on the compressor if I jumped pin 30 to pin 87 on the AC relay. I put in approximately 60 plus pounds of r134 in and now the compressor clicks and moves but does not engage. What should I try next? Please advise.
Jul 27, 2020 at 1:15 PM (Merged)
Avatar
ASEMASTER6371
  • CERTIFIED EXPERT
  • 52,796 POSTS
Good morning.

When you say the clutch clicks and does not engage, do you mean the compressor clutch is not turning?

Roy
Jul 27, 2020 at 1:15 PM (Merged)
Avatar
PETER FABULIAN
  • MEMBER
  • 6 POSTS
Yes, it clicks but does not turn. Before I added the R134 it did not even click.
Jul 27, 2020 at 1:15 PM (Merged)
Avatar
PETER FABULIAN
  • MEMBER
  • 6 POSTS
Yes Roy, the compressor does not turn.
Jul 27, 2020 at 1:15 PM (Merged)
Avatar
PETER FABULIAN
  • MEMBER
  • 6 POSTS
Also, the clutch pulley spins freely with engine off.
Jul 27, 2020 at 1:15 PM (Merged)
Avatar
ASEMASTER6371
  • CERTIFIED EXPERT
  • 52,796 POSTS
Okay, if you have current at the compressor, then you need a compressor and a receiver dryer for the system.

Roy
Jul 27, 2020 at 1:15 PM (Merged)
Avatar
KPCOUPE
  • MEMBER
  • 1 POST
i just replaced the compressor the evaporator and the drier on my van i vacuumed down the system and added 24 oz. of 134a the head preassure was getting to high i relized the condensor fan was not coming on so i checked all fuses and replaced the relay the fan started working so i added a third can of 134a so the air works good until the fan decides it does not want to come on. i have checked the fans and replaced the relay. now i cant figure out what else it could be. i have also checked the wires for bare wires and found nothing. the other day at a stop the compressor started blowing off threw the presure valve. then when i started moving it did fine.
could it be in the high pressure line switch? or what else can i check
Jul 27, 2020 at 1:15 PM (Merged)
Avatar
DOCFIXIT
  • CERTIFIED EXPERT
  • 18,828 POSTS
In order to help you need to know low side and high side readings at idle windows open fan on high. Also did you add oil?
Jul 27, 2020 at 1:15 PM (Merged)
Avatar
PETER FABULIAN
  • MEMBER
  • 6 POSTS
Thanks much for your prompt response.
Jul 27, 2020 at 1:15 PM (Merged)
Avatar
ASEMASTER6371
  • CERTIFIED EXPERT
  • 52,796 POSTS
You are welcome. Feel free to ask any follow up questions.

Roy
Jul 27, 2020 at 1:15 PM (Merged)