2007 Other Nissan Models automatic electric windows

Tiny
39LASALLE
  • MEMBER
  • 2007 NISSAN
  • 6 CYL
  • FWD
  • AUTOMATIC
  • 9,000 MILES
Can you help me please? The front windows on my car go down spontaneously when no one is around. I will park the car, go into a store and when I come out both front windows are down. It happens at random once or twice a month. I have had it in 3 times to the dealer but the have never seen it happen and say they can't fix it.
How can I convince the dealer and what can I do to diagnose the cause of the problem.

This is a serious problem, I can't leave the car outside due to the possibility of bad weather and I am always at risk of having something stolen from inside the car.

Thank you
Saturday, April 26th, 2008 AT 6:18 AM

4 Replies

Tiny
SERVICE WRITER
  • MECHANIC
  • 9,123 POSTS
I'm not sure on this model, but the 2004 maximas have a reset button on the motors. The door panel has to come off. I believe there is a relearn for it as well. I have not had this in my shop, but have heard of it.

I have heard of linkage coming off the key cylinder that can affect this.

I understand the desperation of getting this fixed, especially as the car is under warranty. Sometimes making a scene in the showroom on a busy day, can bring about results as a last resort.

Talk to the service manager and be firm that he gets this resolves by what ever it takes. Ask him about the reset, ask him if there is a new flash available for the BCM. Ask him it happens in the shop, how it is going to change anything. Maybe offer to switch cars with him so he can experience it if needbe. Things you can do to help is to help clarify when it may happen.

It is possible this is temperature related where it drops down colder at night as this may be a wiring/component electrical issue.

I'm not sure what legal channels are available in your state regarding this type of issue,

This may be a tough one to solve as it is intermittant. It may come down to a component replacement based of therory. Regardless the dealer needs to step up to the plate on this as they are being paid on a monthly basis by you.

I would also contact the nissan customer service to attempt to move the severity of this along.

While I can provide some information on the system, I don't know how helpful it will be.
Was this
answer
helpful?
Yes
No
Saturday, April 26th, 2008 AT 7:03 AM
Tiny
39LASALLE
  • MEMBER
  • 3 POSTS
Do you know if there is a way to disable the windows down function on the key remote? I think this is controlled somewhere in the BCM?

Thank you
Was this
answer
helpful?
Yes
No
Saturday, April 26th, 2008 AT 12:00 PM
Tiny
SERVICE WRITER
  • MECHANIC
  • 9,123 POSTS
I don't know that the auto down is the thing to go after...I'm not sure what model we are working with...maybe all the nissan are the same.
What model do we have?

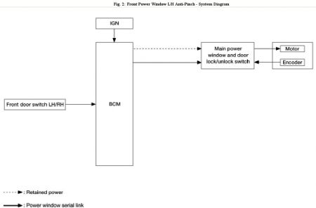
The is based on the Altima:


https://www.2carpros.com/forum/automotive_pictures/30961_pw1_1.jpg



https://www.2carpros.com/forum/automotive_pictures/30961_pw2_1.jpg



https://www.2carpros.com/forum/automotive_pictures/30961_pw3_1.jpg



https://www.2carpros.com/forum/automotive_pictures/30961_pw4_1.jpg



https://www.2carpros.com/forum/automotive_pictures/30961_pw5_1.jpg

Was this
answer
helpful?
Yes
No
Saturday, April 26th, 2008 AT 1:35 PM
Tiny
39LASALLE
  • MEMBER
  • 3 POSTS
I have a 2007 Murano
Was this
answer
helpful?
Yes
No
Saturday, April 26th, 2008 AT 3:41 PM

Please login or register to post a reply.