Immobilizer system activated

Tiny
MIKEIORGA
  • MEMBER
  • 2008 TOYOTA PRIUS
  • 1.5L
  • 4 CYL
  • 2WD
  • AUTOMATIC
  • 225,000 MILES
Car ran. Sat for a couple of months and the 12v battery drained out. I charged it.

Remote will unlock doors, but car is immobilized. When I put the fob in the slot to start car, nothing happens when I press start.

The only signal on the dash is the car with a key inside of it. (Theft immobilizer system is on)

Installed new key in remote, just in case, disconnected battery for 5 minutes to reset computer, still no results.
Wednesday, March 3rd, 2021 AT 8:58 PM

6 Replies

Tiny
DANNY L
  • MECHANIC
  • 5,648 POSTS
Hello, I'm Danny.

Let's try this first. Here is a tutorial for an anti-theft, security system reset:

https://www.2carpros.com/articles/how-to-reset-a-security-system

After reading just scroll the page to find Toyota instructions. Get back to us with what happens and we'll go from there if problem still exists. Hope this helps and thanks for using 2CarPros.
Was this
answer
helpful?
Yes
No
Wednesday, March 3rd, 2021 AT 11:11 PM
Tiny
MIKEIORGA
  • MEMBER
  • 3 POSTS
Hello Danny,

Already did those things yesterday. Any other ideas?
Thanks,
Mike
Was this
answer
helpful?
Yes
No
Thursday, March 4th, 2021 AT 8:01 AM
Tiny
JACOBANDNICKOLAS
  • MECHANIC
  • 110,192 POSTS
Hi,

IF you have replaced the key/Fob, the system needs to be reset to recognize the new fob. Here are directions for resetting it: The pics below correlate with the directions.

Note: This info is relevant to a few different Toyota vehicles. Make sure to focus on the Prius information.

_____________________________________________

2008 Toyota Prius L4-1.5L (1NZ-FXE) Hybrid
Antitheft - Immobilizer and Smart Key Reset
Vehicle Accessories and Optional Equipment Antitheft - Immobilizer and Smart Key Reset
ANTITHEFT - IMMOBILIZER AND SMART KEY RESET

pic 28

T-SB-0043-14

Rev2

July 7, 2014

Immobilizer and Smart Key Reset

Service Category
Vehicle Interior

Section
Theft Deterrent/Keyless Entry

Market
USA

pic 29

Applicability

Introduction

The Immobilizer and Smart Key Reset is a feature that allows the registration of new keys when all master keys are lost. Once the system is reset all previously registered keys will be erased. Follow the procedures in this bulletin to reset a vehicle Immobilizer or Smart Key system.

NOTE

There are new security provisions required to obtain a Reset Pass-Code. It is critical that the instructions for this new process are reviewed BEFORE attempting to get a Pass-Code in the new system.

Pic 1

Warranty Information

pic 2

Required Tools & Equipment

Service Bulletin Overview

1. Review the vehicle application chart in the Technical Information System (TIS) to verify the vehicle is capable of being reset.

Refer to the Toyota / Scion Vehicle Support chart located on TIS under Diagnostics - Immobilizer Reset - Reference Documents.

2. Review the new security authorization process and choose the option that best supports your dealer situation.

3. Follow the Techstream and TIS screenshots to obtain the Pass-Code needed to open registration for Immobilizer and Smart Key programming.

NOTE

Some early ECM based Immobilizers cannot be reset using Techstream. For these vehicles, do the following:

Identify the vehicle using the Toyota / Scion Vehicle Support noted above.

Refer to the most recent PANT bulletin for instructions.

Preparation for 2001 Model Year MR2 and RAV4

Before beginning the Key Code Reset function on 2001 Model year MR2 and RAV4 vehicles it is necessary to short terminals TC to E1 at the ECM connector using SST No.09843-18020.

Pic 3

With ECU connectors in place back-probe and short terminals TC to El (pin 17 to pin 5).

Section 1: Security Authorization for the Reset Pass-Code

pic 4

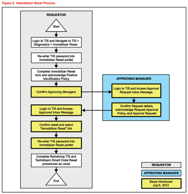
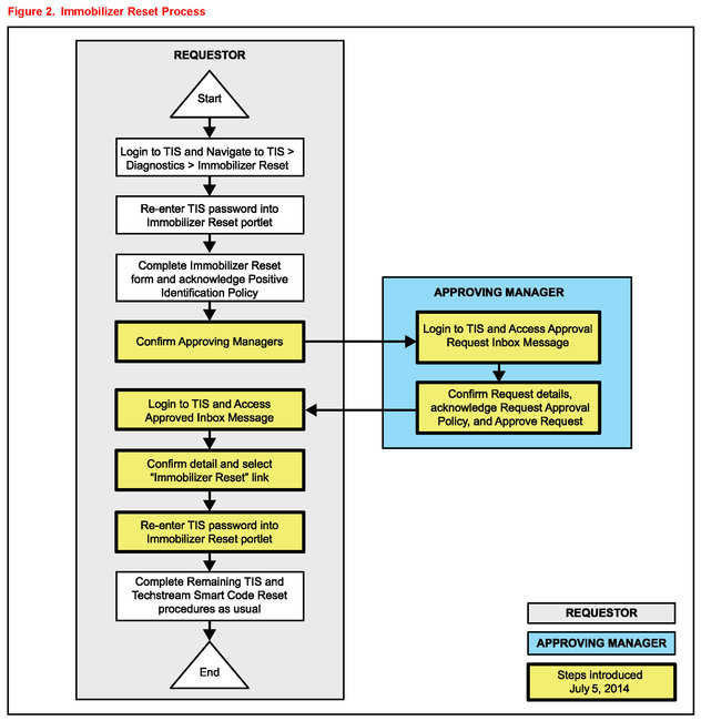
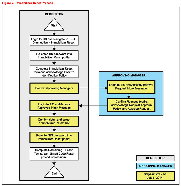
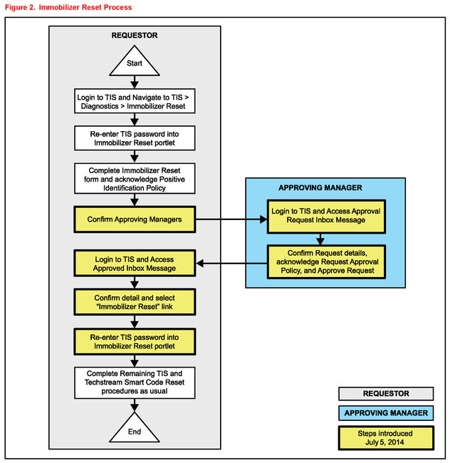
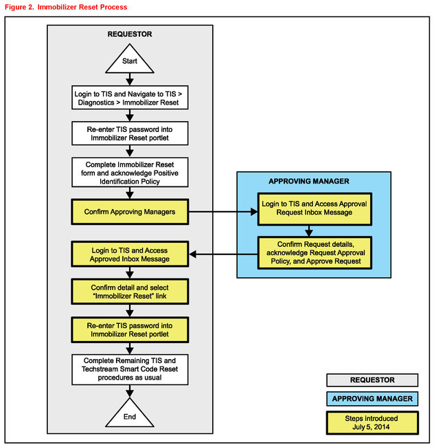
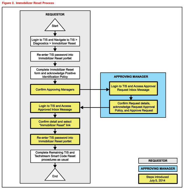
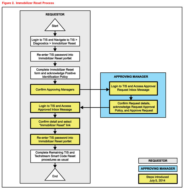
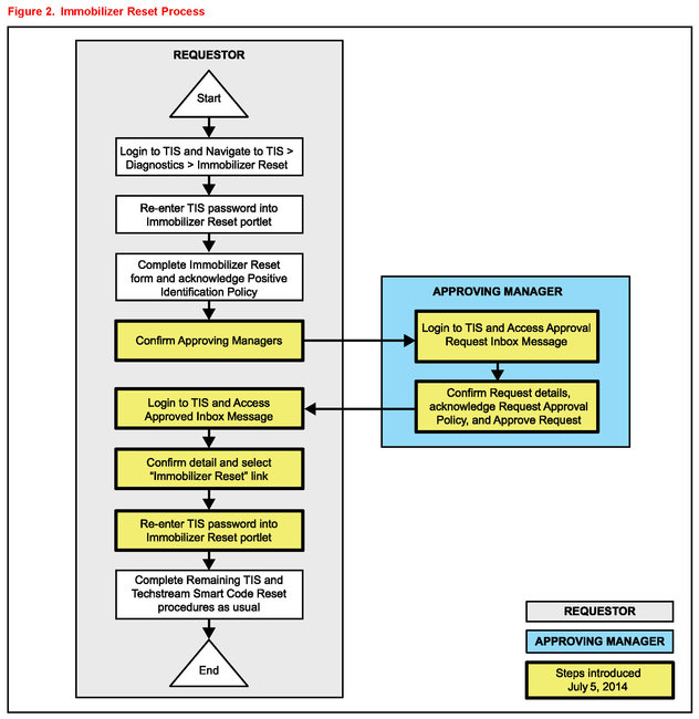
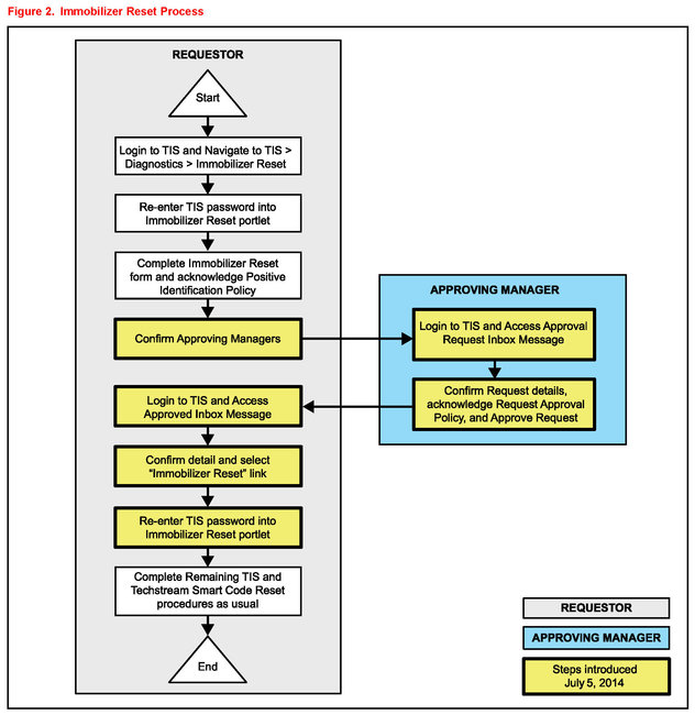
An improved security measure has been implemented in TIS that requires a secondary approval by dealer management each time an Immobilizer or Smart Key Reset request is submitted. Please review the following flow chart and become familiar with the options outlined prior to attempting a vehicle reset.

Key Points:

The Reset request can be submitted from the Techstream in the vehicle, or on TIS before the vehicle is available.

A single management approval can be used multiple times for the same VIN as needed until the vehicle repair is completed.

Each Reset attempt for the same VIN will generate a new Seed Number and a unique Pass-Code.

The request and approval hand-off between technician and management is done on the TIS home page inbox accessed at each individual's location (Techstream, office, etc.).

Main Steps:

1. Obtain Authorization

A. Technician Reset Approval Request

B. Manager Access TIS In-Box Message and Approve

2. Perform Reset with Techstream

A. Access Approval In-Box Message

B. Perform Reset at Vehicle

Variations:

1. Pre-approval before vehicle is accessed (as per above Main Steps)

2. Request and receive approval from Techstream after entering the reset utility

3. Repeated reset attempts with Techstream by accessing the single approval file

Approving Managers:

Once the Pass-Code Request form has been completed an approval request will be sent to all approving managers. Dealership personnel with the following job titles in "Staffmaster" are granted Pass-Code approval capability.

Dealer Principal, General Manager, Service Manager Service Director Service/Parts Director, Parts Manager Parts Director, Customer Relations Manager, Customer Satisfaction Manager, Shop Foreman, Diagnostic Specialist, Team Leader Each dealer must have at least 2 enrolled managers in order to access any Pass-Codes.

NOTE

Once a Reset is completed, it may be necessary to enter an "Immobilizer Key Registration" or a "Smart Key Code Registration" utility to program the new keys. Early Immobilizer systems may be ready to accept keys immediately after the Reset if the security light flashes a 2-digit code (such as 21 or 22). Refer to the applicable Repair Manual for details.

Please review the Techstream and TIS screenshots in this bulletin to become familiar with the new management authorization process flow.

Section 2: Reset Approval Request (TIS Pre-Approval)

pic 5

1. Open TIS and enter the Diagnostics and Immobilizer Reset tabs. Login using your password.

Pic 6

2. Enter the information requested check all 4 boxes below Positive Identification Policy then click Next.

Pic 7

3.A minimum of two managers are required to be selected. Once two or more managers are selected click Submit to continue. Each request is required to be approved by one manager. Once manager approval is received continue to Section 5 "Receipt of Pass-Code."

Section 3: Techstream Reset Utility (With Request)

pic 8

1. Connect Techstream to the vehicle.

Pic 9

2. Choose the appropriate vehicle model and year if the ignition cannot be turned on and the information does not automatically populate.

Pic 10

3. Choose the Immobilizer or Smart Key system as needed.

Pic 11

4. Choose the Immobilizer or Smart Code Reset utility.

Pic 12

5. Enter the VIN if prompted.

Pic 13

6. Techstream will generate a Seed Number. Click Get Pass-Code.

Pic 14

7. Click Send to connect to TIS.

NOTE

If there is already a management approval file for this VIN, DO NOT follow the next 3 steps to resubmit a request. Open the approval file in your TIS inbox and enter the most recent Seed Number to get the Pass-Code (as outlined in Section 5, "Receipt of Pass-Code"). Then go to Section 6, "Techstream Reset Utility (Reset Initiated)."

For repeated Reset attempts after the approval is completed, follow Section 3, "Techstream Reset Utility (With Request), " and Section 6, "Techstream Reset Utility (Reset Initiated), " using the same management approval file.

Pic 15

8. When the TIS window opens enter your password to login.

Pic 16

9. Fill in the required information and select Next.

Pic 17

10.A minimum of two managers are required to be selected. Once two or more managers are selected click Submit to continue. Each request is required to be approved by one manager. Once manager approval is received continue to Section 5 "Receipt of Pass-Code."

Section 4: Manager Approval (TIS)

1. Once the request has been submitted, one of the authorized dealer managers will locate the technician's request in their TIS home page inbox.

Pic 18

The manager clicks the title to open the Request.

Pic 19

2. The manager checks the 3 boxes under Request Approval Policy then selects Approve to send the approval to the technician.

Section 5: Receipt of Pass-Code (TIS)

pic 20

1. Once approved by management the technician opens his TIS inbox and locates the Reset request. The technician clicks the title to open the Approval.

Pic 21

2. Once opened the technician clicks the Immobilizer Reset link to continue.

Pic 22

3. At this point it is necessary for the technician to re-enter their password to login again.

Pic 23

4. The technician must enter the Techstream software version and paste in the Seed Number from Techstream then click Next.

Pic 24

5. The Pass-Code will then be provided as shown. Continue to Section 6 "Techstream Reset Utility (Reset Initiated), " for instructions on entering the Pass-Code to initiate the Reset.

Section 6: Techstream Reset Utility (Reset Initiated)

The Reset can be initiated once the management approval reply is available in the TIS home page inbox. With this approval file multiple Seed Numbers can be used for as many attempts as needed to repair the vehicle.

NOTE

If you have received the file from management in your TIS inbox that shows the approval status for the given VIN, do NOT resubmit for another approval for this vehicle. It will not be necessary. Continue to open the approval file and enter a new Seed Number to get the unique Pass-Code for each attempt.

Pic 25

1. After retrieving the Pass-Code from the manager approval process in Section 4 ("Manager Approval') and Section 5 ("Receipt of Pass-Code") enter the Pass-Code in Techstream and click Next.

Pic 26

2. Click Yes to start the process.

Pic 27

3. Once completed it may be necessary to enter either the Immobilizer Key Registration or Smart Code Registration utility to program keys.

© 2015 Toyota Motor Sales, USA

____________________________

I hope this helps. Let me know if you have other questions.

Take care and God Bless,

Joe
Was this
answer
helpful?
Yes
No
Monday, March 8th, 2021 AT 6:44 PM
Tiny
MIKEIORGA
  • MEMBER
  • 3 POSTS
Hi Danny,

Thanks for the reply. I have no idea how to go about doing this. It looks like I need equipment and access to a program that is probably more costly than the car.

I took the car to the dealer and after spending several hundred, the only thing they could tell me for sure is that the car recognizes that there is a key fob inserted, but could not identify what the problem was. Since this could easily cost in the thousands, I've decided to get rid of the car so I will be parting it out.

My wife and I also decided that we will never own a car that is so computer driven. I could have just worked my regular job the entire time I wasted on this POS and spent the money on gasoline, and I'd be ahead by far beyond what this thing would have saved me in gas mileage.

Sorry to be such a downer, that's just how it turned out.

Have a good one.

Mike.
Was this
answer
helpful?
Yes
No
Monday, March 8th, 2021 AT 8:33 PM
Tiny
JACOBANDNICKOLAS
  • MECHANIC
  • 110,192 POSTS
Mike,

I totally understand. The newer a car gets, the more technology is stuffed into it. There are so many, they needed to create a CAN bus system. CAN stands for controller area network. It ties all the modules/computers together via a few wires. If this wasn't done, there would be so much wiring, the car would weigh another thousand pounds in wiring.

Regardless, please feel free to come back anytime in the future if you have questions. You're always welcome here.

Take care,
Joe
Was this
answer
helpful?
Yes
No
Tuesday, March 9th, 2021 AT 4:51 PM
Tiny
DANNY L
  • MECHANIC
  • 5,648 POSTS
Hello again.

Yes, sorry to hear the bad luck. I've never been a fan of the Prius since way back in 2002 when they came out. Thanks for using 2CarPros and we hope you will use our site again in the future when needed.

Danny-
Was this
answer
helpful?
Yes
No
Tuesday, March 9th, 2021 AT 5:46 PM

Please login or register to post a reply.